CÔNG TY CỔ PHẦN BLUESOFTS
096.555.6989 - 0243 791 7200
PHẦN MỀM
A Excel - Phần mềm kế toán doanh nghiệp
Add-In A-Tools - Tạo báo cáo động, chia sẻ Excel qua mạng LAN, Internet
Phần mềm quản lý kho chuyên nghiệp BS Silver
Phần mềm quản lý bán hàng BS GOGO
Phần mềm kiểm phiếu BS Vote
BSAC - Bluesofts ActiveX Controls
QuickCSV - Gộp và tách nhiều file dữ liệu CSV, JSON, TXT, EXCEL
BS Barcode To PC - Quét mã vạch từ điện thoại vào máy tính
Phần mềm miễn phí
TRUNG TÂM ĐÀO TẠO
Đào tạo Excel cơ bản
Đào tạo Excel nâng cao cho người đi làm
Đào tạo Excel cho kế toán
ĐT: Báo cáo động Excel & A-Tools
ĐT: Lập trình VBA trong Excel
Đào tạo Lập trình VBA trong Excel Nâng Cao LEVEL1
Đào tạo Lập trình VBA trong Excel Nâng Cao LEVEL2
Đào Tạo Tin Học Văn Phòng
Trung tâm đào tạo thực hành Bluesofts
Đào tạo SQL trong Excel và các CSDL - Học SQL
DOWNLOAD
ĐẶT HÀNG
TIN TỨC
Tuyển dụng - Phát triển nghề nghiệp
Tin tức Tài Chính - Kế Toán
Hoạt động và đào tạo
Tư vấn và triển khai phần mềm
Văn hóa - Xã hội
LIÊN HỆ
Giới thiệu Công ty Cổ phần BLUESOFTS
Danh sách giảng viên
THIẾT KẾ ỨNG DỤNG
Ứng dụng Excel
Báo cáo Excel
Phần mềm cài đặt
Ứng dụng Mobile
/
Tin tức /
Hoạt động và đào tạo
Hàm BS_JSON lấy mảng dữ liệu từ...
Thg7, 14/2024
Hàm BS_JSON troAdd-in A-Toocho phép người dùng lấy mảng giá trị mà nguồn đưa vào có thể là đường dẫn tập tin, URL, đoạn văn bản. Dữ liệu nguồn có cấu trúc...
Chi tiết...
Hàm BS_DATA lấy mảng dữ liệu từ...
Thg7, 14/2024
Hàm BS_DATA troAdd-in A-Toocho phép người dùng lấy mảng giá mà nguồn đưa vào có thể là đường dẫn tập tin, URL, đoạn văn bản. Dữ liệu nguồn có cấu trúc định...
Chi tiết...
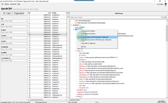
Mở tập tin JSON bằng phần mềm...
Thg7, 11/2024
Mở tập tin JSON bằng QuickCSV với tốc độ nhanh, mở cửa sổ JSON Viewer giúp bạn nhìn thấy dữ liệu hình cây dễ dàng theo dõi mối quan hệ của dữ liệu.Video này...
Chi tiết...
Cách tạo QRcode bằng BS QRcode...
Thg7, 11/2024
Phần mềm cho phép tạo QRcode cho chuyển khoản nhanh Napas247 hoặc văn bản bất kỳ. Phần mềm cho phép tạo theo chuẩn API của VietQR (bắt buộc máy kết nối...
Chi tiết...
Lập trình nhận QRcode từ thiết bị...
Thg7, 3/2024
Các thiết bị di động và ứng dụng quét mã vạch thường kết thúc bằng ký tự mã 13 - phím ENTER. Trong lập trình, chúng ta dựa vào sự kiện KeyDown hoặc KeyUp để...
Chi tiết...
Tạo Mail Merge có QR và Lập trình...
Thg7, 3/2024
Đây là một kiến thức rất hữu dụng trong công việc văn phòng, tạo thư mời trên Word từ một danh sách những người được mời trên file Excel, ta gọi đây là kỹ...
Chi tiết...
«
1
2
3
4
5
6
7
8
9
10
»